Raspbian에 MySql 설치
2021. 3. 17. 09:50ㆍ웹 서버 구축
1. Raspbian에 MySql 설치하는 방법 (링크)
pimylifeup.com/raspberry-pi-mysql/
Setup a Raspberry Pi MYSQL Database
It's super easy.
pimylifeup.com
2. 외부 접속을 위한 포트 개방
| sudo vim /etc/mysql/mariadb.conf.d/50-server.cnf |

3. root가 localhost로 설정되어 있어 외부 IP에서 접속이 불가하므로 '%'로 설정된(외부 모든 IP에서 접속 가능한) root와 동일한 권한을 가진 사용자를 새로 만들어준다.
| CREATE USER USERNAME@'%' IDENTIFIED BY 'USERPASSWORD '; GRANT ALL ON *.* TO USERNAME@'%' WITH GRANT OPTION; |
4. 그래도 접속오류(10061)가 났는데 아래 링크를 통해 해결했다.
(해당 포트를 127.0.0.1(루프백, localhost IP주소)로만 접근할 수 있게 설정되어 있어서 발생한 문제였다.)
MYSQL(MariaDB)에서 외부접근이 되지않을때.(Feat. Can't connect to MySQL server on '192.168.x.x'(10061) - 달소씨의
위 사진처럼 mysql(mariadb)포트로 접속했을때 Can’t connect to MySQL server on ‘192.168.x.x'(10061) 오류가 발생했을때 해결방법이다. 먼저 mysql을 설치한 서버로 들어가서 netstat -lntp로 열려있는 포트를 확인
blog.dalso.org
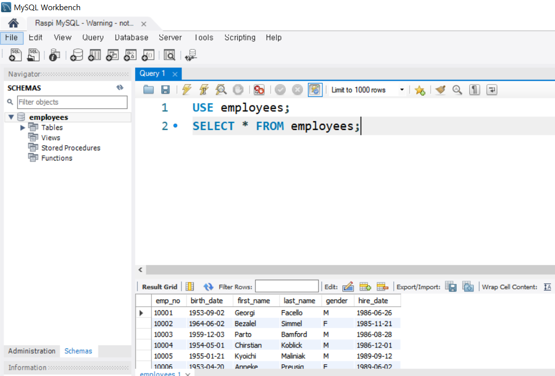
5. 윈도우 MySQL Workbench를 통한 접근 가능


'웹 서버 구축' 카테고리의 다른 글
| apache2 웹 서버 Index of (파일구조) 숨기기 (0) | 2021.08.09 |
|---|---|
| 참고 (0) | 2021.08.09 |
| 라즈베리 파이 3 B+를 이용하여 실습환경 구축하기 (0) | 2021.08.06 |
| ODROID H2+ (0) | 2021.04.06 |
| sk wifi 사용해서 외부 IP를 통한 웹 서버 구축 (0) | 2021.03.12 |